
Welcome, Exile. In Path of Exile 2's 0.4.0 patch, a new powerhouse has emerged for the poe2 minion offhand slot. Thanks to new Desecrated modifiers, a rare Focus with high Energy Shield and +2 to Level of all Minion Skills is now a top-tier choice for any poe2 minion build.
An item like this sells for around 9 Divine Orbs on the market. But what if I told you that you can craft one yourself for less than 1 Divine? This poe2 minion focus crafting guide will show you how.
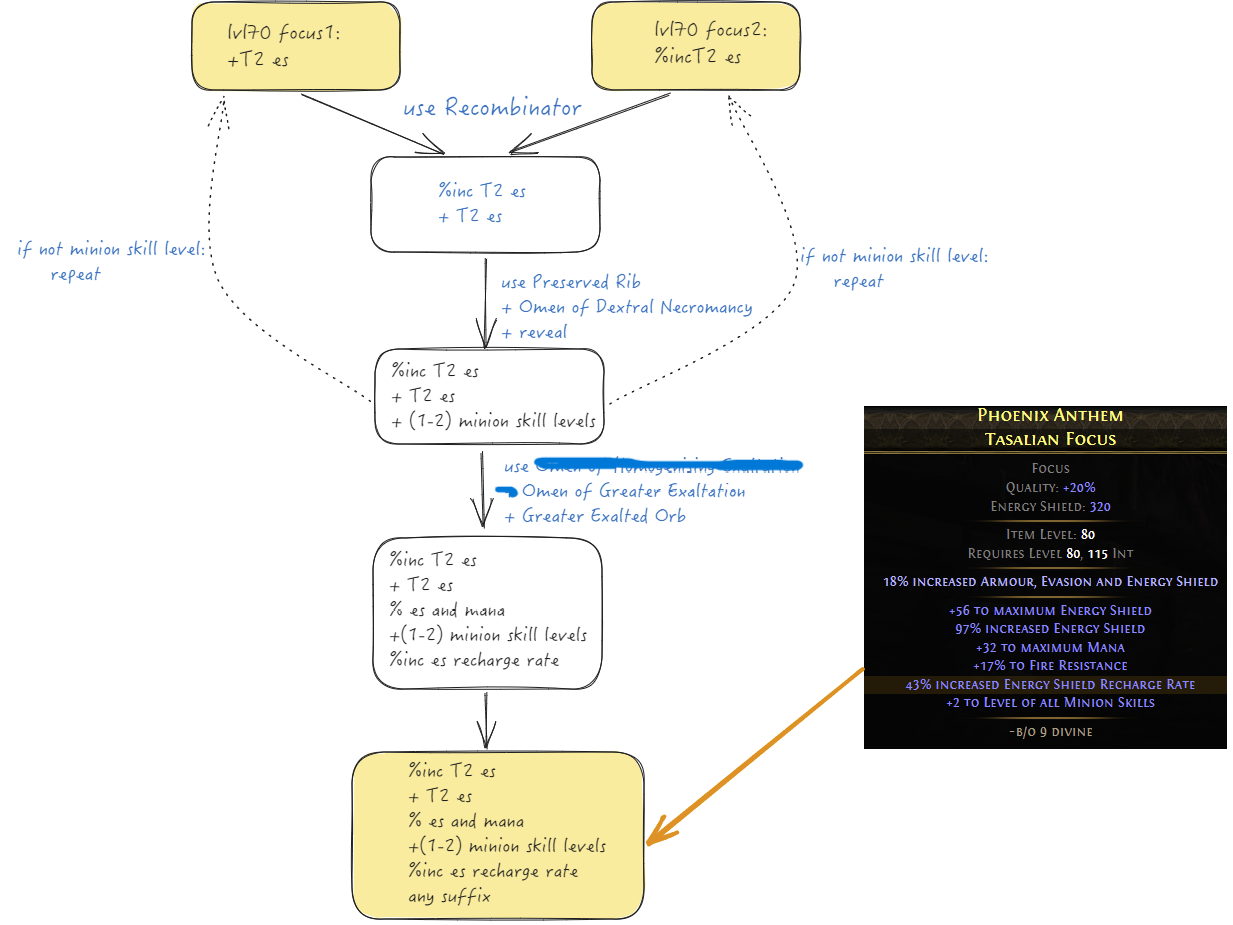
(In Patch 0.4.0, the Omen of Homogenising Exaltation was removed. While this introduces more RNG (randomness) to the crafting process, the overall logic and steps of this guide remain unchanged.)

This is an incredibly cheap craft. Here is what you need to gather:
| Item | Amount | Purpose |
|---|---|---|
| Rare ES Focus | 2 | The crafting bases (Item Level 80+). |
| Preserved Rib | 1+ | Desecrates the Focus to add a Desecrated mod. |
| Omen of Dextral Necromancy | 1 | Next Desecration adds only a suffix. |
| Omen of Greater Exaltation | 1 | Next Exalted Orb adds two random modifiers. |
| Greater Exalted Orb | 2 | Adds a new random modifier. |
This craft is a simple, two-stage process that relies on the power of the Recombinator.

Go to the market and buy two cheap rare Focuses for less than 1 Exalted Orb each.
+ to maximum Energy Shield prefix.% increased Energy Shield prefix.Use a Recombinator to combine the two Focuses. Your goal is to create a single rare Focus that has both of the high-tier Energy Shield prefixes.
Preserved Rib + Omen of Dextral Necromancy. This will add a hidden Desecrated modifier to your Focus. The Omen is crucial as it guarantees this new mod is a suffix.+2 to Level of all Minion Skill Gems.Omen of Greater Exaltation + Greater Exalted Orb.Use a final Greater Exalted Orb to add one last suffix. Any suffix will do, as our core stats are now complete.
Omen of Abyssal Echoes for a reroll on this budget craft.This crafting process is a perfect example of how to leverage the new systems in 0.4.0 to create powerful gear for your poe2 minion on an extremely low budget. For less than 1 Divine Orb, you can create a 9-Divine item that will be a perfect poe2 minion offhand for the entire league. Good luck, Exile.
Need currency for your craft? If you're short on the initial currency to get started, check out this YouTube video. It efficiently shows you how to use our website's tools to flip currency and build your wealth: Watch the Video Here.
If you found this guide helpful, you might be interested in our other detailed crafting tutorials:
The staff crafting guide: A detailed guide on creating the bloodmage staff with low cost.
The crossbow crafting guide: A detailed guide on creating BIS crossbow with low cost.
The BIS archmage ring crafting guide: A detailed guide on creating the BIS archmage ring with low cost.
The gemini bow crafting guide: A detailed guide on creating a high dps bow.
The deadeye Bis amulet crafting guide: A detailed guide on creating a Bis deadeye amulet with medium cost.
The Visceral Quiver crafting guide: A detailed guide on creating a Bis critical deadeye quiver with low cost.
PoE2 Breach Ring Crafting (0.4.0): A Universal Triple Flat Damage Guide: Learn the complete, decision-based process for crafting powerful Breach Rings.
PoE2 50% Movement Speed ev boots Crafting (0.4.0): Learn the complete, decision-based process for crafting 50% Movement speed boots.
The deadeye Bis Jewel crafting guide: A detailed guide on creating a Bis deadeye emerald in 2div cost.
PoE2 Triple Flat damage gloves Crafting (0.4.0): Learn the complete, decision-based process for crafting the triple flat damage gloves in low cost.
The minion amulet crafting guide: A detailed guide on creating a +3 minion skill levels amulet guide.
The minion sceptre crafting guide: A detailed guide on creating a +4/5 minion skill level sceptre.
How to Craft an Endgame ES Minion Body Armour in POE2: A detailed guide on creating a top-tier Energy Shield chest piece, starting with fracturing T1 Spirit.
How to Craft an Endgame ES Minion Helmet in POE2 :A detailed guide on creating a top-tier Energy Shield helmet, with +2 minion skills and spirit reserve efficiency.
The minion gloves crafting guide: :A detailed guide on creating Budget Transitional gloves Guide.
The minion rings crafting guide: :A detailed guide on creating Budget Transitional rings Guide.
The BloodMage ring crafting guide: Master the art of crafting 12D ring with 5D cost
The Bis spell focus crafting guide: a detailed guide for crafting bis spell focus
The BloodMage gloves crafting guide: a detailed guide for crafting the bis bloodmage gloves.
The BloodMage amulet crafting guide(spark build): a detailed guide for crafting bis amulet.
The Bis wand crafting guide: a detailed guide for crafting bis lightning wand
The quarterstaff crafting guide: Learn the complete process for quarterstaff crafting in poe2 0.4.0.
The body armour crafting guide: Learn the complete process for monk body armour crafting in poe2 0.4.0.
The essence crafting guide: Learn the complete process for essence crafting in poe2 0.4.0.
How to Craft BIS Sleek Jacket in POE2: Master the art of crafting 400D Sleek Jacket with this comprehensive flowchart guide.
How to Craft an Endgame ES Helmet in POE2 (Kamasan Tiara): Master the art of crafting 500+ ES helmets with this comprehensive flowchart guide.